Links to tools we find useful are provided here. Some of them are free tools from Control Solutions, and you can download those here. Some are free tools from third parties available at the links provided. Some are purchased from third parties, but we are providing links because we use these tools frequently and find them useful. Some additional links to frequently requested information are also provided.

CSV to XML Conversion Tool

Babel Buster Configuration Builder

The Babel Buster Configuration Builder is used to facilitate building of configuration files (aka "profiles") for Babel Buster network gateways by converting XML files to CSV files and vice versa. This simplifies the process of creating or changing a large number of entries because you can use any standard spread sheet program to manipulate the content of one or more CSV files, and then convert that into an XML configuration file that can be loaded into the gateway. If the gateway will be reading a long list of Modbus registers, for example, you can sometimes just copy a list of registers from another source, paste into a simple text file, and import that into the spread sheet program. Then add a header line to label the content, add a handful of additional columns, and you quickly have most of a complete configuration. Very often, the only thing that changes from one line to the next is the register number. The other entries can be quickly made by entering once and using the spread sheet program's "fill down".

The configuration builder is used with those gateways that have a built in web server and where configuration is normally done via its web pages. The models supported by the configuration builder are:
    • Babel Buster BB3-6101-V2C
    • Babel Buster BB3-6101-V3
    • Babel Buster BB3-6101-V3SP
    • Babel Buster BB3-7101
    • Babel Buster BB3-7301
    • Babel Buster BB3-7302-V2C
    • Babel Buster BB3-7302-V3
    • Babel Buster MX-61-V2C
    • Babel Buster MX-61-V3
    • Babel Buster MX-61-V3SP
    • Babel Buster MX-71-RTU
    • Babel Buster MX-73-V2C
    • Babel Buster MX-73-V3
    • Babel Buster BB2-6010
    • Babel Buster BB2-7010
    • Babel Buster BB2-7030
    • Babel Buster SP
    • Babel Buster SPX

Other non-web based gateways have stand-alone configuration tools specific to those models which provide file import and export capabilities. However, two non-web models are supported here for the purpose of converting MS/TP to IP or vice versa. The non-web models supported by the configuration builder are:
    • Babel Buster BB2-3010
    • Babel Buster BB2-3060

The Babel Buster Configuration Builder simplifies the process of making global changes to a large number of gateway register or object "maps". The gateway “converts” protocols by querying devices on one network with one protocol, and then saving that data internally so that it may be accessed on another network using a different protocol. The designation of what should be queried is referred to as a “map” in the gateway. In most applications, most or all maps are “read” maps, meaning the gateway will read data from some other device. A “write” map will write data to that device. Most often the gateway will actively read data from a device and passively wait for another device on the alternate network to query the gateway to obtain that data. But it is also possible to configure the gateway with two sets of maps, one to actively read device A using protocol A, and then actively write that data to device B using protocol B. The process can also be reversed, and can be done concurrently. You may both read and write data on one network while writing and reading data on the other network.

What to Expect from the Conversion Tool

The point of this configuration builder is to simplify the process of entering long lists of registers or objects. Where most of the parameters are the same for many maps, using a spread sheet program's "fill down" makes the process fast and easy.

There are situations where creating a CSV file for configuring some aspect of the gateway is actually going to create more work than simply using the web UI or PC based software to directly configure that aspect. Configuring the Modbus RTU port baud rate is one such example. There is only one setting. A CSV file would create more work rather than less, as intended. Therefore, the configuration builder only supports CSV import/export for those aspects of gateway configuration that involve long lists of largely replicated parameters. There are a very limited number of list type entries that are not supported in part because they are seldom used, and in part because very little of the list is replicated from one entry to the next. The BACnet Broadcast Distribution Table is one such example.

Do note, however, that if you have already done a lot of configuration, have saved that to an XML file, and want to add a list from a CSV file, you can do that. Refer to the section in the user guide that talks about modifying an existing configuration.

Get the Tool Now!

This tool is free and available for download now. Unzip and run the bb-builder-setup.exe file. Open the program, and click the help icon (blue question mark in upper left corner) to access the user guide. The very first section tells you how to get started.

Babel Buster Configuration Builder (updated 16-Apr-2024 to v2.19): Download here


CSV to XML Conversion Tool

Configuration Service

Need even more help with your network gateway configuration task? We can do the configuration for you, or at least give you a big head start. We are working on building a library of configuration files for commonly used devices. If yours isn't already in the library, we will add it. To get started, open a support ticket and attach a copy (typically a .pdf document) of whatever documentation you have for your device. In addition, provide a list of the registers or objects you want to read or write. Of course, you can also start by asking if we already have that device in our library. If you have a proprietary application that you do not want included in our library, you can hire us at a very reasonable rate to do custom, proprietary configuration work for you, too.

BACnet Network Discovery Tool

BACnet Network Discovery Tool for BACnet IP or MS/TP

This free tool, whan accompanied by the MTX002, can be used to help you locate MS/TP devices when you may have lost track of settings such as baud rate, max master, MAC address, etc. If you know what speed the network is running at, select the baud rate and click Connect. But if you need to “search” for the right baud rate and other settings, click Auto Connect and wait a minute or two. The discovered baud rate, along with discovered max master setting, will be displayed when the auto connect process is done.

This tool You may also use this tool as an object browser. Once you have selected a device on the Who-Is tab, go to the Read/Write tab. The object types supported are included in the Object Type list - only the basic types are supported by this tool. The most common properties are listed in the Property drop down list, but you can select “Other” and enter the BACnet property code in the window next to the list. For example, 85 would give you present value.

This tool is useful without any additional connection hardware if using it with BACnet IP. Using it with MS/TP requires the Control Solutions MTX002 USB to MS/TP adapter. This tool will not run with a generic RS-485 port adapter. A standard PC serial port with an adapter is not capable of 76800 baud, but the MTX002 does allow your PC to connect to an MS/TP network running at 76800 baud.

BACnet Network Discovery Tool (updated to v1.08): Download here


Yet Another BACnet Explorer

"YABE" - Yet Another BACnet Explorer

YABE is a more extensive free tool that will let you read and write objects like the BACnet Network Discovery tool above, but will also subscribe to COV notifications and do a number of more complex things available in BACnet. Use this tool if you want to fully exercise everything about a BACnet device. YABE is a community project hosted on SourceForge.

YABE on SourceForge Download here


Open Source BACnet IP Tool Kit

Open Source BACnet IP Tool Kit

A free set of BACnet tools useful for testing BACnet IP from your PC is available at sourceforge.net. A subset of these is provided here for quick and easy download. The commands provided in this set include "Who-Is", as well as read and write property. These commands are run from a command prompt on your PC.

BACnet Open Source Tool Kit: Download here


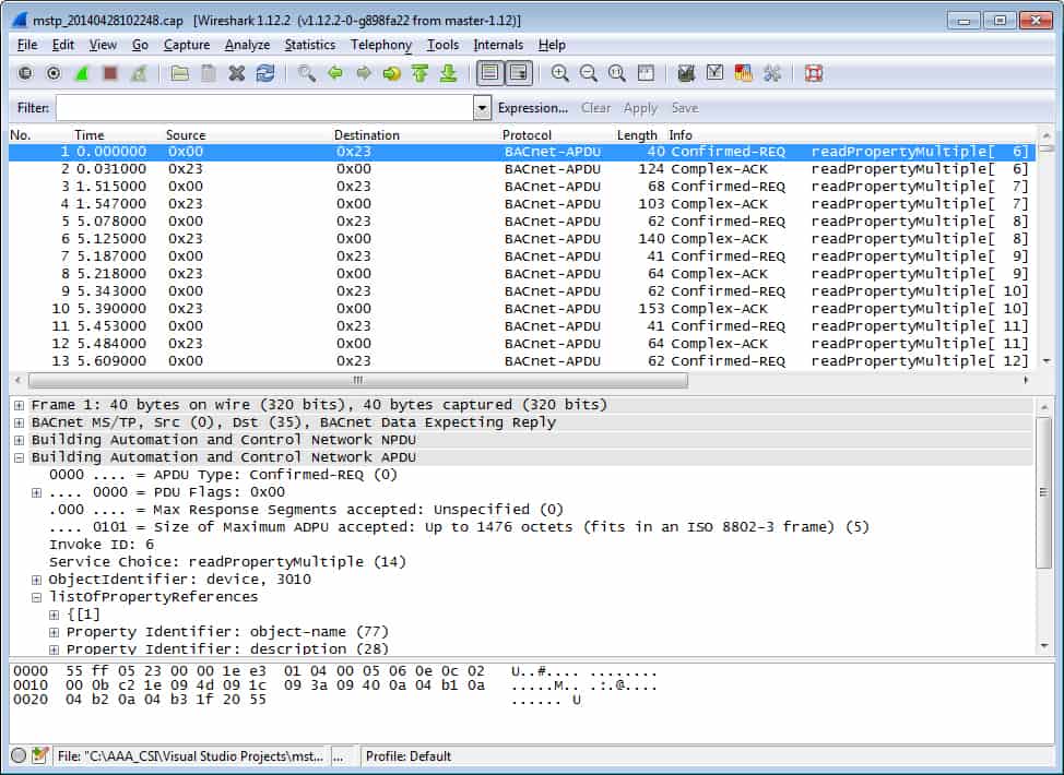
MS/TP Packet Capture using Wireshark

MS/TP Packet Capture using Wireshark

Wireshark (available at www.wireshark.org) is a well known, widely used packet capture tool for networks. It can be used to capture BACnet IP and all other forms of IP traffic by simply running it on your PC and connecting to your Ethernet interface.

Live capture of MS/TP on a COM port can also be done with the help of an external capture program. BACnet MS/TP Wireshark Live Capture is described here with links for the software: http://steve.kargs.net/bacnet/bacnet-mstp-wireshark-live-capture/. Once mstpcap.exe in installed in the extcap folder of Wireshark, MS/TP shows up as a connection option in Wireshark.

Another version of mstpcap.exe provided at no charge at www.csimn.com is simply a compiled copy of Steve Karg’s original open source project at sourceforge.net. This version runs with the Control Solutions MTX002 USB to MS/TP adapter, and allows capture of MS/TP traffic at 76800 baud. It is, however, not a live capture. You capture and then analyze later with Wireshark.

You can use a standard PC COM port and generic RS-485 adapter with the extcap option in Wireshark for live capture. However, if you need to connect to MS/TP at 76800 baud, you will need the Control Solutions MTX002 USB to MS/TP adapter. Standard PC hardware does not allow 76800 baud just because that's the way PC's were back in 1981 and they want to keep the hardware backward compatible for all eternity.

The compiled, ready to run, version provided here has been modified to not display all token passing, and only display data requests and replies. A second version is included which will include all token passing if desired, but the result is a capture log that often consists of many tokens that you have to search through to find meangful data.

MS/TP Packet Capture: Download here

Modbus TCP Server Test Tool

Modbus TCP Server Test Tool

This free Modbus TCP Server Test Tool, created by Control Solutions quite some time ago, allows you to read and write registers from a Modbus TCP slave (server). This may be used to test the Modbus TCP server found in any of the Control Solutions Modbus TCP gateways or I/O devices, or any other Modbus TCP device.

Modbus TCP Server Test Tool: Download here


Other Modbus Test Tools

Simply Google "Modbus RTU test software" or "Modbus TCP test software" to find an assortment of Modbus test tools. Some are free, some have a free demo, and others are available for purchase. We at Control Solutions have tested some of these, and know that our customers have also tested others. We do not use all of the available tools on a regular basis, and are therefore avoiding any specific endorsements here.


ModScan and ModSim

ModScan and ModSim from Win-TECH Software Design

The Modbus diagnostic tools we use most often at Control Solutions are ModScan32 for testing Modbus slaves (either RTU or TCP), and ModSim32 for simulating Modbus slaves when testing Modbus masters. These are available for purchase (from Win-TECH) for a very reasonable price.

These are certainly not the only Modbus tools available for purchase (see note about searching for others above). Win-TECH is simply the one that has been around the longest, and we have been using their products for about 20 years. We find that if ModScan can talk to it, there is a 99.99% chance that a Babel Buster can talk to it as well. After further analysis, we found that those rare exceptions were with devices that did not fully comply with Modbus protocol specifications in the first place.

Win-TECH site for purchasing ModScan/ModSim: ModScan/ModSim


ComView Simple Serial Communication Monitor

ComView Simple Serial Communication Monitor

ComView is a (free) simple program that posts to the PC's command prompt screen whatever bytes it sees on the serial communication line. It can be useful to see raw Modbus RTU packets for trouble shooting purposes. It does not create a Wireshark capture file, but Modbus RTU is simple enough that one can generally decipher what is going on by inspecting the raw packets (unlike BACnet). When ComView is connected via an RS-485 adapter on the PC's COM port, it will "listen only" to traffic between an RTU master and the RTU slaves.

We at Control Solutions most often use ModScan or ModSim for testing. But if there is some question about whether Modbus is sending the right function codes, then ComView lets us see whatever is on the link.

While we use this tool most often for looking at Modbus RTU, it can be used to monitor communications from any other serial device as well. When connected to an RS-485 line through a port adapter, it will "listen only" to any communications on the line regardless of protocol. Monitoring communications between two RS-232 devices is a bit trickier - you need to connect only the receive line on the ComView port, and will only see one side of the communication.

ComView Simple Serial Communication Monitor: Download here

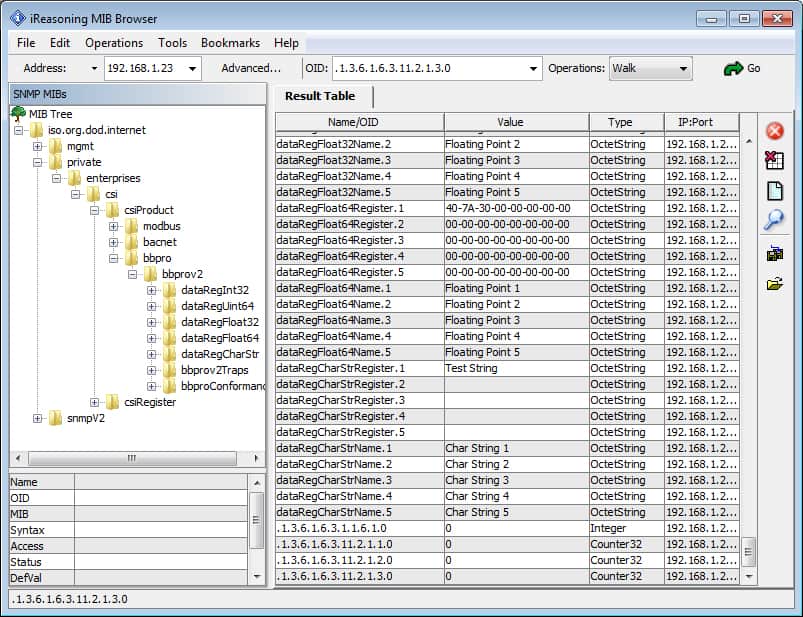
SNMP MIB Browser

SNMP MIB Browser

An SNMP MIB Browser is a very useful tool for testing SNMP agents (you can Get, Set, and Walk the MIB) and is also useful for verifying that your SNMP device is sending SNMP Traps as expected. The iReasoning MIB Browser is reasonably priced and works very well - we have been using this tool at Control Solutions for a long time.

There are free SNMP tools available, but we have found them to be either too limited or difficult to use. The only free tool that did work well was "decommissioned" by its vendor.

Get the iReasoning MIB Browser here: MIB Browser

TFTP and DHCP Servers

TFTP and DHCP Servers

The Tftpd32 program provides support for both TFTP and DHCP. We use this tool to load or update firmware images in our embedded server products. This tool is also used to recover devices with corrupt application images. If you have configured your embedded server device to use DHCP to obtain its IP address but do not have access to a DHCP server, installing this tool on your PC will let you boot up that device

Get Tftpd32: Download from Tftpd32 site


Wireshark

Wireshark

Wireshark is an extremely useful tool for working with Ethernet, whether Modbus, SNMP, or BACnet IP. This packet sniffer captures data on your PC's Ethernet port and displays a tree structured breakdown of each packet. Wireshark understands and decodes Modbus, SNMP, BACnet IP, and virtually every protocol available on Ethernet.

Get Wireshark: Download from Wireshark site

48V DC/DC converter

Once in a great while, we get an inquiry about running our products on -48VDC for telecom installations. We do not manufacure -48VDC devices, but you can easily adapt them with a DC/DC converter that creates +24VDC from -48VDC. The primary requirement, other than voltage rating, is that the power supply be ISLOATED input to output. Provided the DC/DC converter is isolated, you can run it from -48VDC and get +24VDC out. We do not stock this item, but it is available from vendors such as Newark Electronics and others who are distributors for Phoenix.

Link to Phoenix page: Phoenix 48V DC/DC Converter

Protocol Specifications

The Modbus protocol specification is available at no cost in the Technical Resources section of the official Modbus site www.modbus.org. You will find an assortment of Modbus technical reference material at this site.

The BACnet protocol specification is only available by purchase at the ASHRAE Bookstore.

LonWorks protocol is officially recognized as CTA-709.1-D and is also included in several other industry specific protocol specifications. CTA-709.1-D is available by purchase at www.techstreet.com.

There is no one document that defines SNMP protocol. It exists as a set of numerous "RFCs" available at many sites including this site: www.ietf.org/rfc.html.

You can learn more extensively about SNMP here: www.net-snmp.org. The Net-SNMP site is probably the most thorough resource you are going to find without spending money. There are a number of books published on the subject of SNMP that may also be helpful.